Marg SAS Enterprise Guide

Marg ERP 9+

Check How SAS Enterprise Guide can help to automate Indian Business. SaaSAdviser provide their list of features, pricing, Free demo and Comparison with the best alternative

Pricing of Marg ERP-Pharmaceutical Industry Software

Pricing plans

Introduce pricing plans

Simple, transparent pricing that grows with you. Try any plan free for 30 days.

Basic

USD 0.00 /

USD0.00

Perfect for your business requirements and platform usage.

BOOK A DEMO
WHAT YOU WILL GET

Key Specification

Other Categories:
Deployment: Cloud Hosted,On Premise,Any,Hybrid
Customer Support: Phone
Customization:
Languages Support: English

Who uses SAS Enterprise Guide

StartUps
StartUps
SMEs
SMEs
Agencies
Agencies
Enterprises
Enterprises

Company Details

  • Company Name: SAS Institute
  • Headquarter: United States

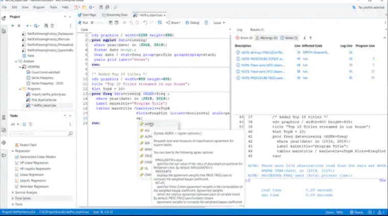
SAS Enterprise Guide Description

SAS Enterprise Guide Video

Alternative

More Alternative

ManageEngine Endpoint Central Verified

Effortless IT management, enhanced endpoint security

Keka HR Payroll Platform Screenshots

User Reviews

WRITE A REVIEW

Keka HR Payroll Platform Key Clients

Frequently asked questions

Everything you need to know about discovering, comparing, and choosing the right AI software for your business.

SAS Enterprise Guide has 1 plans,

  • Basic USD

SAS Enterprise Guide provides Phone support.

SAS Enterprise Guide is allowed 0 Days Free Trial.

SAS Enterprise Guide provides Blogs,Help Guides for the software training.

Need Help Selecting
the Right AI Solution?

Speak with our team for tailored recommendations and insights to accelerate your AI adoption.

ai-help-img